SPSS for Data Analysis - Part 2

Blog

SPSS for Data Analysis - Part 2

SPSS for DATA ANALYSIS – PART 2

In this section we shall be starting data analysis with SPSS with real datasets from Kaggle website. We shall be using Marketing Campaign dataset which can be found at https://www.kaggle.com/rodsaldanha/arketing-campaign. The details about the data can be obtained from the same link and for the sake of time we shall not be going into that in detail. Hey! Just visit the website straight away to have understanding about the variables of the data… very important!

Note: if you have not gone through part 1 of this tutorial, please do so first via this link

As a Data Analyst you must first know the data type, data source, data license before you proceed otherwise…!

So, let’s do it!

 

Loading data

Procedure to import and open a dataset in SPSS:

  • Click “File” in Figure 10;
  • Go to “Open” then             “Data”
  • Navigate to the data directory by clicking (1) in Figure 11;
  • Then click on the data to be imported as shown in (2) in Figure 11;
  • When the data selected then click “Open” as shown in (3) in Figure (3);

After clicking “Open” then your data will go through data properties configuration which is six (6) stages in total. The stage I will ask you to pay more attention to is stage 4 where the data delimiter is selected. If wrong delimiter is selected then your data may not be properly arranged when out of the data properties configuration stage. NOTE: SPSS will set the appropriate properties for the data, however, please check the details in each of the stage to be double-sure that SPSS is on track. For instance, as shown in Figure 13, the data we shall be working with is comma separated value (csv), so, by default SPSS selected “Tab” and “Space” as the delimiter for the data which is wrong; it should “Tap” and “Comma.” When I included “Space” the cases with words separated by space were shifted to the next column which eventually disorganized the data… you may give it a trial!

NOTE: ensure you double-check the data type in the “Variable View” to confirm that SPSS assign the correct data type to each of the variable.

Exploratory Data Analysis

One of the simplest statistical techniques in analysis is “Descriptive statistics” and it involves the study of the basic information about the data such as frequency, mean, median, mode, standard deviation, and so forth.

Follow the sequence of the number shown in the Figures below:

There are two main ways to do descriptive statistics: (1) by clicking “Descriptives” as shown in 3, and (2) by clicking “Explore” which is right below “Descriptives.” The difference between the two is that “Explore” is more concise than “Descriptives.” The list of analysis that can be carried out are shown above… feel free to check them out!

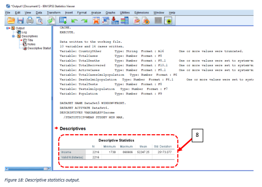
In this case we want the descriptive statistics of the “Income” variable. Click on “Income” as shown in 4 then click 5 to put the variable in the box for the analysis.

By clicking “Options” as shown in 6, the dialog box shown above is displayed and you can select the descriptives option of your choice. In the case, we selected Mean, Standard deviation, Minimum, Maximum. Then click “Continue” then “Ok.”

The descriptive statistics of “Income” variable tells us that the minimum yearly household income is 1,730 and maximum yearly household income is 666,666. The average yearly household income is 52247.25.

We may as well do frequency analysis by following similar sequence as shown in descriptives statistics. But in this case, “Frequencies…” is selected in Figure 15.

Then suitable charts for the visualization may be selected by clicking “Charts…” as shown in 11. When you click “Continue” then “Ok” your results should be ready in the output window (see Figure 21).

You may want to edit the results in the output; just double-click on the results and options for editing will display.

From the figures, it can be seen that majority of the customer are Bachelor’s holder followed by PHD holders. While under the “Marital Status” most of the customers are married.

Conclusion

In this article we have covered: (1) how to load data into SPSS; (2) how to configure the data properties; (3) how to find descriptive statistics of the data; (4) how to find frequency of the data; and (5) how to edit the output results.

In the next articles we shall continue with other analysis techniques SPSS has to offer such as correlation.

NEXT: SPSS for Data Analysis - Part 3


← Back


Comments

No comments added


Leave a Reply

Success/Error Message Goes Here
Do you need help with your academic work? Get in touch

AcademicianHelp

Your one-stop website for academic resources, tutoring, writing, editing, study abroad application, cv writing & proofreading needs.

Get Quote
TOP